过程控制不仅限于传统的过程工业。它正在成为“智能”制造的代名词,确保范围广泛且通常松散耦合的活动能够顺利地协同工作。这包括加强边缘,减少对中央分层控制的依赖,以及转向响应速度更快、实时、适应性更强的运营。
本文引用地址:
边缘计算实现了这一转变,提供了实时监控,并为基于算法的边缘控制打开了大门。
在边缘更快地访问更多数据是减少延迟的直接产物。现在甚至可以做出决策。边缘计算的趋势已经确立,即在数据或进程活动处或附近进行尽可能多的处理。但现在,随着更多计算密集型和耗电的边缘应用(包括生成式 AI)的出现,系统设计人员需要重新考虑他们正在做什么,以及他们如何在边缘典型的功耗限制下完成这些工作。
边缘计算和高级 AI 之间存在天然的协同作用。智能过程控制中边缘计算的总体发展将不可避免地包括 AI,因为新的片上系统解决方案针对这种方法进行了优化。通过将 AI 应用程序定位在生成数据的位置,边缘计算可以提供更好的预测分析和控制策略,从而改进过程控制系统。
但是,所有边缘 计算都面临的挑战是找到足够的能力。一些边缘站点可以随时使用交流线路电源,但其他站点则没有这样的设备。AI 应用程序的问题变得更加严重,这些应用程序往往是贪婪的电力消费者。
为边缘 AI 做好准备:电源和硬件注意事项
首先评估已经可用或随时可用的功率。考虑可能需要多少 AI 电源,以及使用现有电源(如有线现场交流或直流电源)或可以轻松添加的电源来适应 AI 电源的可行性。
对于某些边缘用途,单独使用电池供电可能是一种选择。但是,由于 AI 功率需求高,最好将其视为补充或备份,以确保即使在电力需求高峰或中断的情况下也能运行。
太阳能/电池可能为户外且远离中央电源的边缘作提供长期选择,但它可能只能作为大多数 AI 边缘需求的补充。更不寻常的电源可能包括基于罗特曼透镜的整流天线,用于毫米波收集未使用的 5G 网络能量。这已应用于为传感器供电,尽管除了最小的 AI 处理需求外,它可能不足以满足所有需求。当然,不依赖于阳光可用性等变量的更简单的解决方案往往是更可靠的解决方案。
评估边缘 AI 的功耗要求
边缘 AI 所需的能量因复杂性和所考虑的任务而异。一个消息来源引用了用于 AI 的基于 GPU 的处理器的部署,该处理器的功耗为 20 到 30 W。执行处理的同一节点可能还需要为 routing switch、传感器等供电,这意味着最好规划更多的电源需求,而不是更少。
例如,通过电池管理系统监控用电量对于持续管理和满足任何潜在的报告要求都是一个好主意。
电源必须提供效率和可靠性,同时通常需要紧凑且坚固耐用。AI 提供的可变工作负载是对自适应或智能电源管理功能的邀请,以尽可能降低消耗。模块化和可扩展性也可以是支持不断增长的部署或设施重新配置时需要考虑的功能。
在边缘 AI 应用的云处理和设备端处理之间做出决定
虽然在本地“执行”AI 的能力有所增长,但电源管理要求可能有利于替代方案:云。但这也伴随着警告。
一个明显的问题是延迟。但是,如果特定应用程序可以容忍一些延迟,并且比在传统数据中心进行处理更有意义,那么云是一个可行的选择。
云中的处理涉及通过互联网传输数据和访问云,这并非没有电力需求,但这通常会低于在本地运行 AI 应用程序所需的电力。也许最大的担忧是安全性(尽管这通常是可控的)和延迟(可能更难预测或控制)。
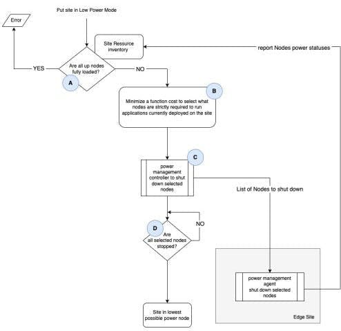
“边缘站点的能源管理”的作者(参见下面的参考资料)指出,当有多个计算节点时,可以节省能源,并且根据特定用例,在某些运行期间,处理可能会受到限制甚至消除。他们还概述了用于逻辑控制此类情况的各种架构(见图),“通过确定应用程序可用性和边缘站点功耗之间的最佳折衷方案,而无需在边缘站点使用专用/定制硬件。

边缘 AI 能量控制方法可以提供细粒度控制;例如,在 AI 处理高峰期提供功率和全容量,并在其他时间切换到低功耗模式。步骤 A 认为控制平面收到将站点置于低功耗模式的命令,这会触发控制平面以确定站点中所有正在运行的节点是否都已满载。如果节点已满载,则 power-down 命令将被拒绝,因为考虑到站点上运行的当前应用程序集,无法降低站点的功耗。但是,如步骤 B 所示,如果所有节点均未完全加载,则可以通过从站点重新分发节点上正在运行的应用程序来关闭某些节点。
确保可靠的数据和电源连接
虽然电力和数据移动是不同的领域,但应同时考虑它们。电源和数据连接都是潜在的故障点;因此,边缘 AI 需要故障安全和/或故障转移选项,以捕获状态并提供对故障来源和性质的见解。
这不应该在真空中考虑,而应该与地点或活动的需求和期望相关。整个运营的可靠性状况如何?是否有备用电源或电池组来确保连续运行?与整个设施或流程的期望保持一致是谨慎的做法,以确保相关性并避免过高的成本。
当然,实际上,电源布线和数据布线通常可以协调完成。
“掌”握科技鲜闻 (微信搜索techsina或扫描左侧二维码关注)










