1.前言
本文引用地址:
如今以太网已成为所有车内通信的主干网,标准以太网作为一种基于Best Effort的通信协议,无法应对新一代汽车发展的一些需求,比如:
时间敏感型流量和应用;
在共享网络上的不同服务质量要求(Qualities of Service QoS);
可靠性和延迟要求。
时间敏感网络(TSN)是标准以太网在汽车等特定应用环境下的增强功能实现。时间敏感网络(TSN)有可能通过建立通用标准打开实时以太网市场,把以太网发展成为一个强大可靠的通信框架,从而满足时间敏感型应用的特定需求。
本文将对AURIX™ TC4xGETH对时间敏感网络标准的概述,让读者了解AURIX™ TC4x控制器是如何能满足对时间敏感网络(TSN)的各方面需求。
2.时间敏感网络概览
2.1 什么是时间敏感网络?
时间敏感网络是IEEE 802.1定义的标准技术,用于在标准以太网上提供确定性信息传送。它增加了在以太网网络中保证确定性和吞吐量的定义,以提供有界延迟和零拥塞损失。
2.2 从音视频桥接(AVB)变到时间敏感网络(TSN)
IEEE 802.1音视频桥接(AVB)工作组始于2005年,它们定义了一套技术标准来改进同步和提供低延迟功能。
IEEE 802.1时敏网络(TSN)工作组于2012年由原来的音视频桥接(AVB)工作更名而来,并继续开展工作,同时也是AVB的扩展。它解决了极低传输延迟和高可用性的传输问题,应用范围广泛如汽车、工业控制设施、5G、航空航天、服务提供商等。
图1 AVB与TSN支持的标准协议比较图3.AURIX™ TC4x 支持的时间敏感网络功能
英飞凌的AURIX™ TC4x支持定时同步和CBS这些时间敏感网络最重要的功能,因此AURIX™ TC4x能成为车厂对TSN需求的完美选择。详细的AURIX™ TC4D 以太网模块所支持的标准如下表格:
图2 AURIX™ TC4Dx以太网模块所支持的协议以下会简要概述这些标准。
3.1 IEEE 802.1AS/AS-2020:Timing and Synchronization
当网络使用是用于实时通信,对端到端传输延迟和应用延迟有严格的要求时,时间同步是必须的要求。该网络中所有的设备都需要有一个共同的时间基准,并同步时钟。
Grandmaster (GM)是网络的时钟源,定期发送当前时间。GM可采用BMCA(Best Master Clock Algorithm)来动态选择最佳主时钟,它是IEEE 1588精准时间同步协议(PTP)的核心技术之一。通过运行BMCA算法,系统能够选择网络中的主时钟,其他时钟则以这个主时钟作为参考进行同步,从而确保整个网络的时钟同步。在TSN(Time-Sensitive Networking)网络中,BMCA算法用于选择网络中唯一的主时钟(Grandmaster)节点,作为时钟同步生成树的根节点。其他节点拥有一个或多个主端口用于发送时钟同步信息,同时具有一个从端口用于接收时钟同步信息。在汽车行业中,大多数采用静态方式选择时钟。
时间同步基于两个核心机制:
利用点对点延迟机制测量链路传播延迟;
同步信息的分发。
要计算链路传播延迟MAC/PHY,需要准确的本地出口和入口时间戳(Timestamps),如下图所示中利用点对点延迟机制从时间戳中计算出,链路传播延迟(Mean Link delay)和与链路伙伴的频率偏移量(neighborRateRatio)。
图3 Link delay和neighbor Rate Ratio计算原理在同步信息的分发方面,分配机制基于sync报文和follow up报文的传输,每个时间都让系统能与主时钟同步。如下图所示最后的接收端收到follow up报文,其中包括一个时间戳t0,校正字段,这些都会用于计算。
累计相邻频率偏移量,获得相对于主控器的频率偏移量。
累计路径上的所有延迟,计算相对于主控器的时钟偏移量。
图4 时间同步分发的基本流程3.2 IEEE 802.1Qav:Credit Based Shaper
IEEE 802.1Qav是一种流量调整机制,可减少接收网桥和终端的缓冲。它使用CBS(Credit Based Shaper)来避免相同流量优先级的报文突发。它可以调整流量、防止拥塞、和确保所有用户都能获得最佳性能。
那么什么是基于"信用值"的调整机制呢? 这是可以把每个队列想象成一个信用卡用户,这个信用卡用户和我们生活中使用的信用卡有一个不同之处是: 这个信用卡在把钱还清之后,还可以向里面存入一定数额的钱,也就是说,这个信用卡其实不仅有信用卡的功能,还有储蓄的功能。
当一个队列的在传输的时候,需要这样使用这个信用卡:
当队列开始准备传输一个 Ethernet Frame 时,需要首先判断,信用卡里的钱是否大于0,如果大于0,才会被允许传输。
在传输的这段时间里,会以某一速度,不断地消耗信用卡里的钱。
在传输这个 Ethernet Frame 的过程中,如果信用值变为0,当前传输的 Ethernet Frame 并不会停止传输,此时信用卡的值变为负,开始欠信用卡的钱。
信用卡有下限的额度,规定最多可以欠多少钱。
当一个队列在空闲的时候,需要这样使用这个信用卡:
当队列停止传输任何 Ethernet Frame 时,会以某一速度,不断向信用卡里还款/存钱。信用卡的欠款会被逐渐还请,当还清后,如果队列仍是空闲状态,会继续在里面存钱。
信用卡有上限额度,规定最多能存多少钱。
通过这样的机制,就可以控制每个队列的传输,如果想让某一个队列多传输一些,那么就可以调整它在传输时消耗信用卡里钱的速度,并提高它在空闲时向信用卡还钱/存钱的速度。
在MCU中:这个信用卡被称为 credit counter。信用卡里的钱 (其值可以为正也可以为负,值为负时表示处于欠钱状态) 称为 credit。传输时消耗信用卡里的钱的速度,被称为 sendSlope。空闲时向信用卡里存钱的速度,被称为 idleSlope。信用卡的存钱上限,被称为 hiCredit。信用卡里的允许欠钱的下限,被称为 loCredit。这些都需要在寄存器中配置。
图5 CBS调整机制原理图片来源:https://en.wikipedia.org/wiki/Time-Sensitive_Networking
3.3 IEEE 802.1Qbv: Time Aware Shaper
除了基于信用的调整外,IEEE 802.1Qbv时间感知调整(Time Aware Shapter TAS)允许在时间触发窗口中调度时间关键帧和优先级较低帧的传输,这有助于保证时间关键帧的有限延迟的确定性。
在TAS中、时间被分为周期(Cycle),周期被分为时段(Time Slot)。每个时隙可分配八个以太网优先级中的一个或多个,时间感知调整根据时间计划,通过打开和关闭属于不同队列的闸门来传输不同的数据流。为了保证低延迟,网络桥接器之间需要协调时间,这也意味着,时间感知调整要求整个网络的时钟同步。
每个队列的闸门可由闸门控制列表控制(GCL),GCL可配置每个时段的时间间隔和每个队列的门控制器。如下图所示:在T00时到达TC(7,5-0)的帧将延迟,直到其闸门在其他时段打开;在T01时TC 6帧将延迟,直到其下一次闸门开放。

图6 时间感知调整的实例在汽车应用中,使用信用的调整机制相对于时间感知整形更为普及。
3.4 IEEE 802.1Qbu:Frame Preemption
以太网帧抢占是IEEE 802.1Qbu标准中规定的一项功能,它为出口端口定义了两种MAC,即可抢占MAC(pMAC)和快速MAC(eMAC),快速帧可中断可抢占帧的传输,避免低优先级帧阻塞高优先级帧的传输。
帧抢占的作用如下,可抢占式帧(Preemptable frame)可被分成两个或多个片段。在接收端,这些片段会再次组装,以重新创建原始网络信息。当快速帧(Express frame)到达,而可抢占帧已在传输过程中时,并开始传输特快帧。一旦快速帧传输完毕,可抢先帧传输即恢复并直到完成。

图片来源:https://en.wikipedia.org/wiki/Time-Sensitive_Networking#Enhancements_to_AVB_scheduling
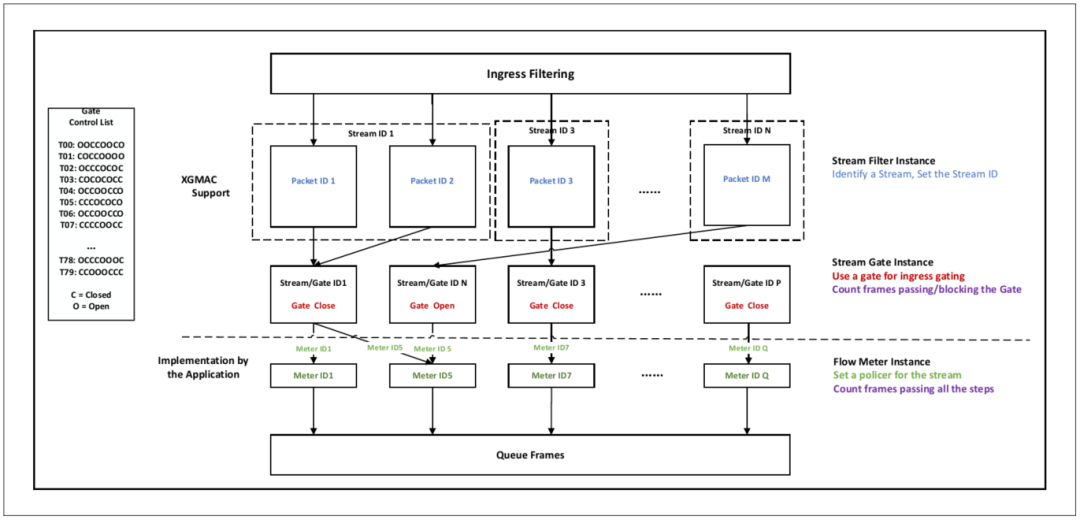
3.5 IEEE 802.1Qci:Per-Stream Filtering and Policing
为了防止网络故障影响或恶意攻击对网络造成的干扰,802.1Qci将故障隔离到网络中的特定区域。802.1Qci又称之为Ingress Policing,工作于交换机的入口,它对每个流量都进行过滤和管理,简称PSFR。
数据流滤波器包括数据ID、优先权、滤波值、Meter(计量)ID、计数器。Qci通过各种约束来监管每个流的输入,以防止出站队列被非法帧淹没。Qci专门对付DDoS这样的网络攻击,假如一个数据流流量突然增大,有可能挤压另一个数据流的带宽时,入口管理政策会将数据流整形,强制回到数据流爆发前的状态。
PSFP由三个组成:
流过滤器:通过AURIX™ TC4x GETH MAC中的FFP(Flexible Frame Parser)实现,标识数据流ID并映射到8个网关ID之一;仅支持8个网关ID。
流闸门:在AURIX™ TC4x GETH MAC的GCL(Gate Control List)中定义,闸门控制清单中定义的流闸门控制条目。
流量计:通过AURIX™ TC4x GETH MAC中的PC(Police Counter)实现,通过帧解析指令中的PCV/PCN文件选择PC,保护TSN不受攻击等流量异常或终端站或其他网桥故障的影响。
图8 PSFP协议结构框图3.6 IEEE 802.1CB:Frame Replication and Elimination
IEEE 802.1CB可靠性帧复制和消除(FRER)通过多个不相连的路径发送每个帧的副本,它可为不能容忍数据包丢失的控制应用程序提供主动无缝冗余。复制帧在2个(或更多)不相交的路径上发送帧,然后在相交点合并并删除多余的帧。每个复制帧都有一个序列标识号,用于重新排序和合并帧,并丢弃重复的帧。这样可以避免因设备原因造成帧丢失,它可以是每帧1+1(或1+n)冗余。
图9 FRER的基本原理图AURIX™ TC4x GETH通过硬件网桥支持MAC到MAC的帧转发,可用于将帧转发到目标接收器上, 支援FR的应用需求。
4.TSN的开发
TSN网络设计。包括:
基于标准、需求规范、应用场景分析,依据数据流分析的结果和车型网络拓扑,选择网络协议,设计各TSN协议配置参数,输出TSN系统配置文档。
结合车载网络业务场景,设计TSN参数并进行仿真测试,主要参数包括:MAC/VLAN、静态流预留配置参数、时钟同步参数、CBS整形参数、TAS整形参数、流量监管参数、数据流传输协议参数,等等。
TSN开发包括TSN协议栈的开发、配置和部署,TSN原型验证平台搭建。TSN零部件和系统测试。对网络性能进行仿真分析,定量评估网络设计参数。
5.总结
汽车功能的智能化、网联化、数字化催生了新时代车载电子电气架构的变革,大量的具有创造力的技术理念和个性化的应用场景出现。新一代AURIX™ TC4x控制器就是在这样的背景下的产物,它能够帮助这些应用场景快速落地,帮助客户实现其优质的解决方案。车载以太网在车载网络是现今车辆通信的主干网络,基于TSN的电子电气架构的汽车架构也会成为主流,主控芯片能否支持时间敏感型应用的特定需求是十分重要,新一代AURIX™ TC4x控制器所具备的功能恰好能助力汽车智能化、网联化、数字化的发展进程。
“掌”握科技鲜闻 (微信搜索techsina或扫描左侧二维码关注)










