校对:赵茹萱
本文约3200字,建议阅读6分钟
本文分享 47000 美元多智能体生产部署教训,点出 A2A/MCP 痛点,强调专用基建的必要性。
关键词:多智能体系统、智能体间通信、模型上下文协议、AI基础设施、生产环境部署
我们在生产环境中运行AI智能体花费了47,000美元。以下是关于A2A和MCP没人告诉你的真相。
多智能体系统是未来。智能体间通信和Anthropic的模型上下文协议是革命性的。但这里有一个价值47,000美元的教训却无人提及:基础设施层尚不存在,而这正在让所有人付出巨大代价。
本文是《AI现实三部曲》的第一部分,该系列文章共三部分,探讨了AI对基础设施、初创公司以及你个人产生的真实影响。
第二部分 → 我逆向分析了200家AI初创公司。其中146家只是在用新UI向你转售ChatGPT和Claude。
第三部分 → 即将发布:别再哭诉AI会抢走你的工作了。你本来就已可被替代。
价值47,000美元的警钟
去年,我们的团队将一个我们认为简单的多智能体系统部署到了生产环境。四个LangChain智能体通过A2A进行协调,以帮助用户研究市场数据。
第一周:API成本127美元。完美。
第二周:891美元。嗯,使用量在增长。
第三周:6,240美元。等等,什么情况?
第四周:18,400美元。恐慌。
总损失:在我们最终拔掉插头之前,高达47,000美元。
罪魁祸首?两个智能体陷入了无限对话循环。持续了11天。在我们睡觉时,在我们工作时,在我们相信“一切运行顺利”时。
这就是2025年多智能体系统的现状。
我们需要谈谈这个问题。
为何多智能体系统不可避免(以及为何这很可怕)
单一AI模型遇到了瓶颈。GPT-4、Claude、Gemini,它们都很令人惊叹,但它们是通才。现实世界的问题需要专家协同工作。

转变已经在发生:
AutoGPT 开创了自主智能体
LangChain 使智能体框架易于使用
CrewAI 普及了基于角色的智能体团队
OpenAI 刚刚发布了用于智能体编排的 Swarm
Anthropic 推出了 MCP 以标准化上下文
但这里有一个令人不安的事实:每个人都在打好地基之前就开始盖房子了。
什么是智能体间通信?(简易版)
将A2A视为AI智能体的Slack。
你的智能体需要:
相互发送消息
共享上下文而不丢失信息
协调谁做什么
优雅地处理故障
不制造让你损失47,000美元的无限循环
理想 vs 现实
你以为的A2A:

生产环境中A2A的实际样子:

MCP登场:Anthropic的"我们需要标准"时刻
2024年3月,Anthropic表示"混乱该结束了",并发布了模型上下文协议。
我们可以将其视为AI智能体的USB-C。在USB-C之前,每个设备都有不同的充电器。这简直是噩梦。USB-C之后,一线通天下。
MCP之前:

MCP之后:

30秒了解MCP
"name": "company_knowledge_base","description": "搜索内部文档","capabilities": {"resources": ["read", "search"],"tools": ["semantic_search", "keyword_search"]
就这样,你的智能体现在可以访问你的整个知识库。无需自定义代码,无需手动提示工程,直接可用。
杀手组合:A2A + MCP
当智能体能够相互通信,并且能够访问它们所需的任何上下文时,神奇的事情发生了:

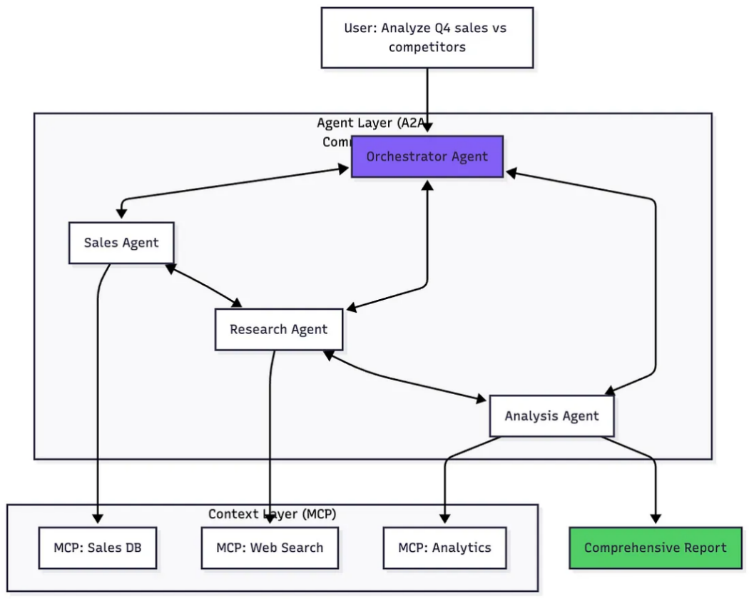
实际示例:
from crewai import Agent, Task, Crewfrom mcp import MCPClient# MCP 赋予智能体超能力mcp = MCPClient(servers=["mcp://sales-db.company.com","mcp://knowledge-base.company.com","mcp://analytics.company.com"])# 智能体通过 A2A 协调sales_agent = Agent(role="销售分析师",goal="获取第四季度销售数据",context_protocol=mcp,tools=mcp.get_tools("sales_*"))research_agent = Agent(role="市场研究员",goal="查找竞争对手数据",context_protocol=mcp,tools=mcp.get_tools("web_*"))analyst_agent = Agent(role="战略分析师",goal="比较并综合信息",context_protocol=mcp)#让它们协同工作crew = Crew(agents=[sales_agent, research_agent, analyst_agent],tasks=[sales_task, research_task, analysis_task],process="sequential" # A2A 协调)result = crew.kickoff()
你用30行代码构建了一个能够访问三个不同数据源的三智能体系统。
这在五年前本该是不可能的。
问题:生产环境是梦想破灭之地
你已经构建了你的多智能体杰作。本地测试完美运行。你准备好改变世界了。
然后你部署到了生产环境。

七大生产环境灾难(基于真实故事)
1. 无限循环(47,000美元)
# 智能体 A 向智能体 B 寻求帮助# 智能体 B 向智能体 A 请求澄清# 智能体 A 向智能体 B 寻求帮助# 智能体 B 向智能体 A 请求澄清# [11天后]# 你的AWS账单到了
2. 上下文截断
智能体A:"用户想预订5月15日去巴黎的航班,5月22日返回,商务舱,靠窗座位……"[MCP上下文达到令牌限制]智能体B收到:"用户想预订去往"智能体B:"预订去往……哪里的航班?"
3. 级联故障

4. 沉默杀手
# 智能体运行成功!print("任务完成")# 现实检查:actual_result = agent.output# actual_result = "抱歉,由于上下文不足,我无法完成该任务……"# 没人注意到,因为没人阅读智能体输出
5.Token 爆炸
预期:每次请求 1,000 个令牌现实:每次请求 45,000 个令牌原因:智能体每次都将整个文档加载到上下文中成本:1,350美元/天,而不是30美元/天
6. 协调死锁

7. "在我机器上能运行"
本地:500毫秒响应时间预发布环境:800毫秒响应时间生产环境:47秒(用户离开)原因:你只有1台MCP服务器。1,000个智能体正在猛烈冲击它。它快撑不住了。
关于多智能体基础设施的残酷真相
让我告诉你,在生产环境中运行智能体实际需要什么:

没人谈论这个,因为大多数人还没有大规模部署智能体。
但他们会的。很快。然后他们会以昂贵的方式吸取这些教训。
智能体基础设施应有的样子(但尚不存在)
想象一下像这样部署你的多智能体系统:
$ git push origin main✓ 检测到:LangChain 多智能体系统✓ 发现:4 个具有 A2A 协调功能的智能体✓ 识别出 MCP 服务器:3 个✓ 构建优化容器...✓ 设置消息队列...✓ 配置成本限制...✓ 启用对话追踪...已部署至:https://your-agent.prod.com仪表板:https://dashboard.prod.com- 智能体健康状态:良好- A2A 延迟:平均 120 毫秒- 令牌使用量:0(尚无流量)- 今日支出:$0.00
然后实时监控它:

并获得智能警报:
警报:智能体 B 响应时间增加当前:450 毫秒(基准线的 3 倍)可能原因:MCP 服务器过载建议:启用上下文缓存提示:您每天使用 15K 令牌进行文档查找预计通过缓存可节省:$140/月是否启用?[Y/n]
这就是我们需要的。这就是尚不存在的。目前如此。
基础设施差距(可视化)

Web开发者将基础设施视为理所当然,因为这个问题已经解决了20年。
智能体开发者却生活在2005年,手动配置一切。
现实世界架构:现在所需的是什么?
在经历了47,000美元的灾难之后,我们不能只是重新部署并祈祷上苍。
我花了6周时间从头开始构建合适的基础设施,这不是因为我想要这样做,而是因为我别无选择。
以下是我为了在生产环境中安全运行智能体而不得不手动配置、连接和维护的每一个部分:

构建时间:6周(我再也回不来的时间)
基础设施代码行数:约3,500行(没有一行是构建实际智能体功能的)
月度成本:约800美元(在运行任何一个智能体之前)
本该是:git push origin main就能解决的东西
即将到来的浪潮
未来12个月内即将发生的情况:

我们正处于"47,000美元账单病毒式传播"的阶段。
基础设施层即将成为AI技术栈中最重要的部分。
我们在 GetOnStack 的构建目标
我们花费了47,000美元吸取这些教训,希望您不必重蹈覆辙。
我们正在专门为多智能体系统构建生产就绪的基础设施:
一键部署
$ npx getonstack deploy分析代码库...✓ 框架:LangChain✓ 检测到智能体:4 个✓ A2A 协调:是✓ MCP 服务器:2 个构建基础设施...✓ 消息队列已配置✓ 上下文缓存已启用✓ 成本限制已设置($100/天)✓ 监控已激活已部署至生产环境!URL: https://agent-xyz.getonstack.app仪表板: https://dash.getonstack.app状态:智能体:4/4 健康A2A 延迟:85 毫秒MCP 缓存命中率:0%(预热中)今日成本:$0.00
实时可观测性

内置安全措施
# 自动保护safeguards = {"max_cost_per_day": 100, # 硬性限制"max_tokens_per_request": 10000, # 防止爆炸"max_loop_iterations": 10, # 停止无限循环"timeout_per_agent": 30, # 无挂起"alert_at_threshold": 0.8, # 提前预警}# 实时成本追踪GET /api/costs/realtime{"spent_today": 47.32,"limit": 100.00,"projection_eod": 68.50,"status": "healthy"}
加入私有测试版
我们正在招募50个团队来帮助塑造这个平台。
如果您正在使用以下技术进行构建:
LangChain多智能体系统
CrewAI智能体团队
自定义A2A架构
MCP集成
我们将帮助您:
在几分钟内部署到生产环境
避免47,000美元的失误
扩展而不会出现问题
真正能够安心入睡
申请早期访问 →https://www.getonstack.com/
您将获得:
白手套式入门指导
直接的工程支持
对路线图的影响力
终身优惠价格
未来是多智能体的。基础设施必须存在。
A2A通信正在解锁专业化智能体之间的协调。
MCP正在标准化智能体访问上下文和工具的方式。
但如果没有生产就绪的基础设施,我们就像在沙地上建造摩天大楼。
未来12个月是决定谁能在智能体基础设施领域胜出的关键期。
问题不是"我是否需要这个?"
问题是"我是要通过47,000美元的昂贵方式学习,还是通过轻松的方式学习?"
让我们共同构建未来
Twitter: @getonstack | LinkedIn : GetOnStack
有血泪教训吗?在生产环境中搞砸过智能体?请在评论区分享。
智能体基础设施层正在建设中。
成为其中的一部分吧。
原文链接:
https://medium.com/towards-artificial-intelligence/we-spent-47-000-running-ai-agents-in-production-heres-what-nobody-tells-you-about-a2a-and-mcp-5f845848de33?source=home_for_you---------2-98--------------------07cfd800_68ab_4480_a45f_d6d160564423-------15-------
编辑:于腾凯

VIP课程推荐
APP专享直播
热门推荐
收起24小时滚动播报最新的财经资讯和视频,更多粉丝福利扫描二维码关注(sinafinance)
