是德科技的先进设计系统(Advanced Design System, ADS)软件是一个完整的高速电路仿真设计平台,提供了完整的信号与电源完整性仿真解决方案。ADS 的版图设计环境集成了全新的SIPro/PIPro仿真分析工具,可以帮助工程师快速高效地完成PCB 设计中信号与电源完整性的PCB布局分析和PCB后仿真。
SIPro/PIPro是内嵌于ADS 版图设计环境中的功能模块,它包含独立的仿真界面及仿真器,可以对版图设计进行分析。目前, ADS 版图支持多种不同格式的设计文件导入,如ODB++, Gerber, IFF, EGS,Allegro Brd等。
SIPro/PIPro包含以下功能:
PI-DC ,用于直流电压降分析
PI-AC,用于PDN 阻抗分析
PPR(Power Plane Resonance Analysis),用于电源平面谐振分析
Electro-Thermal,用于电热联合仿真
Thermal,热仿真分析
SIPro(Power-Aware Signal Integrity Analysis),用于与电源相关的信号完整性分析
CEMI(Conducted EMI),用于PCB 电源传导仿真分析
阻抗快速扫描
下图为SI/PIPro的软件界面和仿真的基本流程。

SIPro/PIPro具有以下特点:
仿真速度快 ,比传统平面或3D 电磁场仿真器速度提高10倍以上。
仿真精度高,可以与3D有限元法有相似的仿真精度。
仿真流程简便,界面友好。
可以方便地生成ADS 原理图, 进行电路分析。
可以仿真Tab bed routing 等非规则PCB结构。
便捷设置 Back drill 过孔。
可以任意设置信号或者电 源端以及相应的参考端。
有Python的接口。 可以非常方便地管理电容模型库。
1.PI-DC分析
由于过大的直流电压降,落在 IC 电源端的电压可能低于建议的最低电压。这可能导致IC的故障。过高的电流密度在过孔处会生成过多的热量,引起电路板裂开或烧化,导致故障。PI-DC可以计算直流条件下的电压、 电流、 IR Drop (电压降)及电源供电网络的功率损耗密度等。PIPro可以帮助工程师用户识别 芯片等器件的管脚和连接过孔等在直流工作条件下流过的电流密度,显示芯片管脚电压, 并给出设计裕量。仿真结果还可以自动生成报告。如下图所示为电压跌落的结果,包括了图形化的结果以及数据表格结果。


PIPro输出的电源结果中还包括电源树等结果。如下图所示为多相电源300A电流电路PI IRdrop的结果:

2.PI-AC分析
PI-AC分析用于提取电源分布网络(PDN)的交流阻抗特性,并且可以显示电流密度, 了解热点区域。提取的阻抗网络可以直接转化为ADS 的原理图,与电压调节模块(VRM)模型和去耦电容进行优化。
PI-AC分析允许在仿真中添加元件模型,如去耦合电容模型。软件支持多种元件模型形式, 如理想集总元件, S 参数模型, 元器件厂家模型库,自定义电路模型等。用户可以一次为同一个元件定义多种模型, 可以方便地在多个模型间进行切换。
PI-AC分析可以一次分析任意多个指定的电源网络, 仅更换元件模型时不需要重复进行电磁仿真。便可获得新的结果。如下图所示为PDN 阻抗曲线。

在PIPro中可以导入目标阻抗曲线,通过与设定的目标阻抗进行比较, 可以确定当前设计是否满足阻抗要求。

当设计阻抗不满足要求时, 需要进行阻抗优化。PIPro本身自带自动优化仿真。

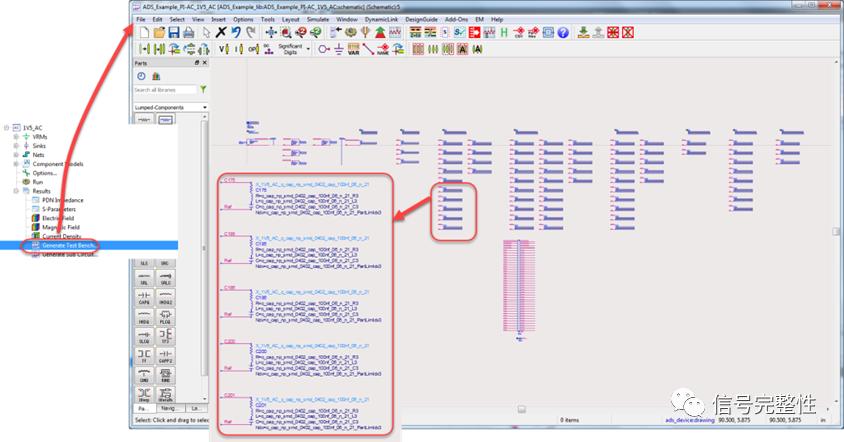
PIPro可以自动生成仿真电路原理图, 用户可以在ADS 原理图中优化或调谐元件模型, 选择合适的元件组合。

ADS 提供了10余种优化方法, 可以实现去耦电容参数的快速搜索,实现最佳性能。通过分析去耦电容通过电流的大小, 可以剔除冗余电容, 降低设计成本。

3.电源平面谐振 (PPR) 分析
电源平面谐振分析可以计算配电网 络(PDN)的自谐振频率和相应的 Q 值。它可以帮助你实现去耦电容和过孔的优化布置。电源平面谐振会干扰敏感的模拟电路,并生成过量的辐射。这可能导致设计不能满足 EMC 规范。

4.电热联合仿真
电源完整性分析中还集成了电热仿真功能,能够实现电/ 热协同仿真。电源完整性仿真引擎(DC Drop) 对电源网络进行仿真, 提供功率密度给热分析器,热分析器再根据器件功耗运行热分析,系统多次迭代上述过程,获取更新后的温度值直到仿真收敛。电热联合仿真温度显示分布图。

5.与电源相关的信号完整性分析(SIPro)
在高速电路信号完整性设计中, 信号电流的最短回流不仅包含地平面, 有的还包含电源平面。如果在提取信号走线S参数时, 仅考虑参考地平面, 不考虑电源平面, 仿真的结果会有很大的误差。SIPro使用独有的混合算法,可以快速提取信号走线(包含过孔)与地平面和电源平面的频域模型。这一频域模型可以直接转换成ADS 的原理图, 用于电路仿真, 如时域瞬态(Transient)仿真, 通道(Channel) 仿真, DDR 总线仿真等。
与其他仿真技术相比, SIPro具有以下特点:
可以考虑电源平面对回流路径的影响。
不需要对版图设计进行切割或简化, 保持了地平面和电源平面的完整。
基于FEM 和平面电磁场技术的求解器,相比基于传输线等效电路的算法精度大大提高。
端口设置快速简便。
仿真速度快。
可以快速查看TDR/TDT及单端、混合模式的S 参数结果。
自动生成电路原理图。
同时仿真多路传输线的S参数,如下是选中的信号网络:

仿真后能快速的查看传输线的插入损耗、回波损耗及串扰,如下图所示:

下图所示为SIPro中仿真后查看传输线的TDR /TDT结果:

Layout工程师在设计的时候,总希望能快速地找到设计不规范或者不满足要求的点,尤其是对于一些对成本要求非常严苛的2layers高速板,总是会存在很多阻抗不连续点的设计。SIPro中的Rapid Scan就能满足这种快速分析的要求。下图所示是在SIPro中快速地查看传输线的阻抗情况:

6.传导仿真分析(CEMI)
随着在电子产品中往往需要进行EMC的检测分析,传导就是EMC的一种。为了更好地发现、避免以及解决传导的问题。在PIPro中可以利用CEMI对电路进行传导的仿真分析。下图所示为CE的仿真结果。

仿真后,还可以生成testbench,在ADS原理图中做进一步的电路分析,以找到解决问题的方法。
总之,使用SIPro/PIPro可以非常快捷方便地完成PCB的信号完整性、电源完整性和PCB传导的仿真以及提取传输线和电源系统参数模型的。
“掌”握科技鲜闻 (微信搜索techsina或扫描左侧二维码关注)










