IT之家 4 月 27 日消息,“微信公开课”微信公众号今日发文称,微信小蓝包开发了一个新的场景,可以直接插入公众号 / 服务号进行粉丝抽奖了。
据介绍,通过小蓝包抽奖本质是送出一份商品,这份商品需要来自任意一个已经开通送礼功能的小店。
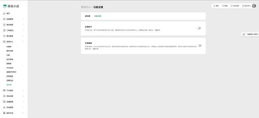
所以,要开通「公众号 / 服务号礼物抽奖」功能,第一步需要那个小店的超级管理员开通抽奖能力:商家在小店后台选择「营销中心-送礼物」,然后确定开通「公众号 / 服务号礼物抽奖」功能即可。

然后小店超管就可以通过为一些小店成员开启这个抽奖的权限,从而创建公众号 / 服务号场景下的抽奖活动。
点击「礼物抽奖账号」,添加参与抽奖的公众号 / 服务号账号,设置活动时间,从小店中选择参与礼物抽奖的商品,小店端的操作就完成了。

最后,商家可以点击「礼物订单」跳转详情,查看礼物抽奖的情况。
然后,公众号 / 服务号作者可以直接开抽。到了这一步,公众号 / 服务号作者直接从后台点击「礼物抽奖」,拉取显示已绑定小店的可用礼物抽奖,点击「确定」就能插入文中了。


最后,中奖用户可以收到服务通知。参与了公众号抽奖的家人们有两种方式看自己有没有中奖。一是回到之前文章的小蓝包卡片直接查看,中奖会显示「已抽中,待收下」,点击「收下礼物」填写收货地址就行了。没中奖会提示未抽中。


二是,中奖的用户会收到一条「服务通知」,其中的「微信小店-礼物抽奖结果」界面会提醒点击「收下礼物」,中奖后 24 小时内收下并填写「收货地址」就可以;没有中奖的用户不会收到通知消息。
大家在IT之家微信号回复“微信”两字,即可获取当前最新官方内部版微信下载。

新浪科技公众号
“掌”握科技鲜闻 (微信搜索techsina或扫描左侧二维码关注)










